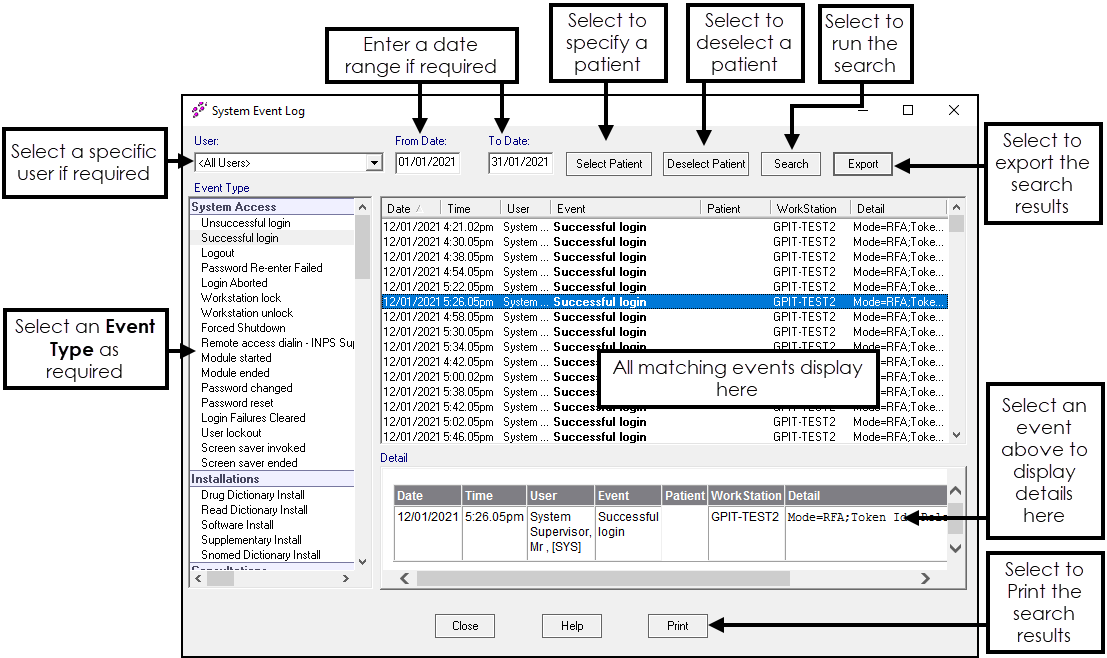
Event Log Overview (2.05)
Did you find this helpful?
Thanks for taking the time to give us some feedback.