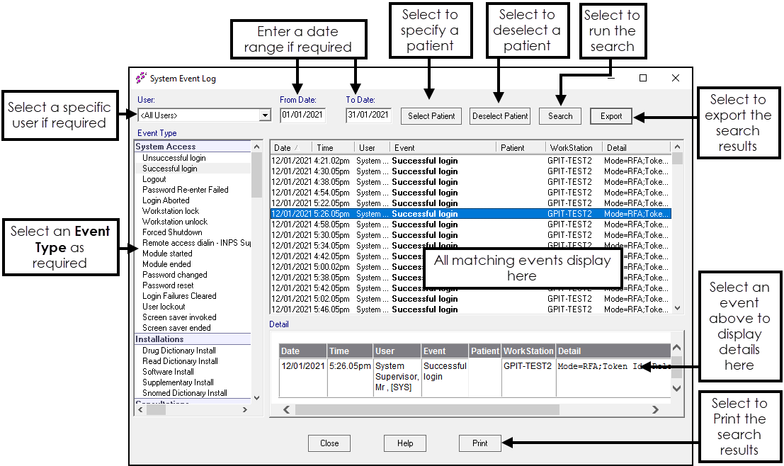
An Overview of Event Log

Event Log Overview (2.05)