Patient Record
Select patients in Consultation Manager and check the following has migrated correctly:
-
Patient Record - Check the consultation history and entries, for example, consultations, Key Information Summary, ePalliative Care Consent, immunisations, care reviews.
- Examination Entries - Ensure values are in the relevant places, for example, height, weight, blood pressure:

-
Problems - Check the Problems are accurate and are linking to consultations/medication as appropriate:
Check the Problem Status, the patient’s current problems should display as ‘Active’ not ‘Inactive’.
Select Show All Problems
to display both Active and Inactive Problems. -
Allergies and Sensitivities - Check all allergies and sensitivities are up to date. There is a Clinical Audit under Data Migration - Drug Allergies Validation which lists patients with drug allergies without a specified drug, these can be mapped after Go Live:
-
Immunisations - Check the immunisation, stage, batch number and where administered.
- Attachments - Check any attachments such as referral letters and images are converted.Note - Docman attachments are not included in the trial data conversion.
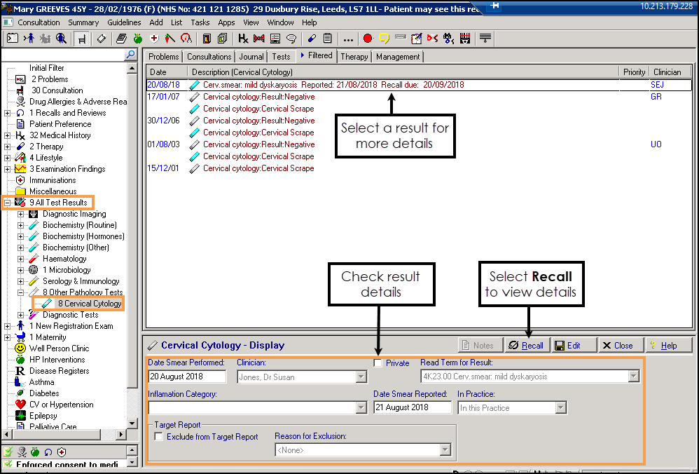
- Cytology - Find patients that have had a cervical smear and view the Cervical Cytology entries to check that the following has transmitted correctly:

- Date - Smear Performed and Smear Reported
- Clinician
- Private indicator
- Result
- Inflammation Category
- In Practice status
- Recall